在日常工作中,虫虫君经常需要在家里和公司电脑之间进行互通数据,虽然说通过远程桌面连接,NAS的桌面云功能等方式也能达到这个要求,但是实际使用过程中各有欠缺,实际使用便利性比起局域网的网上邻居功能体验要差很多,当然也可以用Ngrok、Frp等反向代理服务器实现外网访问功能,但是毕竟入门门槛比较高而且后期维护工作繁杂,不是每一个人都能顺利组网使用的,因此,在众多网络设备中,虫虫君发现了蒲公英企业级VPN智能组网路由器X1(PS:后文简称蒲公英X1),一款可以不改变现阶段网络状况,简单易用易维护的旁路路由器。

凡是用过花生壳公司的产品的人都知道,他们产品的包装都很有特色,而且很多产品都分为入门级和商用级,简单的说,就是性能上的差异。而蒲公英X1就是这样一款入门级VPN组网设备。因此,包装非常简单,可以用小巧来形容。整个包装以黑色为底色,侧面则是产品型号。

整个产品也显得非常小巧,配件也很简单,一份说明书以及一根microUSB供电线。基于成本考虑,整机并没有配备充电插头,好在现在usb5v适配器很多,因此也不算大问题。

蒲公英X1的接口非常简洁,一个网口,一个microUSB供电口,外加一个USB数据接口,用来接usb硬盘共享数据使用。


和花生壳等其他硬件一样,蒲公英X1尺寸仅为7cmx7cmx1.8cm,采用磨砂材质,有效的避免了成为指纹收集器!而其正面白色磨砂面在通电后其实是指示灯,用红白蓝三种颜色以及是否闪烁来显示不同的工作状态。

考虑到虫虫君的网络环境,蒲公英X1显然不适合成为主路由,因此,做旁路路由更加合适。接好网线以及电源线,通电启动后,等指示灯白色常亮,说明已经自动联网。在同级局域网电脑浏览器中打开oraybox.com,会自动跳转到登陆页面,输入X1的序列号(序列号在设备底部的标签上)以及密码登陆即可。如果是第一次登陆,则没有密码或者随意输入一个数字可以直接进入。

首次登陆蒲公英X1,会提示安全设置,须设置一个密码,以后用序号登陆都要用到这个密码。

花生壳旗下的所有产品都需要Oray账号支持,因此,蒲公英X1需要绑定一个Oray账号才能正常使用。Oray账号的注册不再赘述,值得注意的是Oray账号注册完成后,如果想正常使用大多数免费功能,则必须经过实名认证才能使用。绑定的过程则相对比较简单。绑定账号后就可以组建自己的虚拟共享网络了。

组网之前,要先明白自己的网络拓扑状态,上述拓扑图就是虫虫君的网络拓扑,其实也符合绝大多数个人使用者的拓扑。说的直接一点,就是已经有自己的路由器和局域网,然后希望在不改变当前网络结构的前提下,能直接从外部网络通过Internet访问到局域网中的设备,比如NAS,电脑等数据,而不需要第三方的数据转接。因此在这个需求的前提下,要对蒲公英X1做一些基本的设定,而蒲公英X1针对这种情况的使用,就叫做旁路路由。

设定旁路路由,需要用刚才所绑定的oray账号登陆到oray主页,在蒲公英菜单下的智能组网菜单进行设定。在该菜单下,添加需要旁路的网段。因为虫虫君所在的上级路由器的网段为192.168.66段,因此在添加旁路路由的目标地址中选IP网络段,其后面的目标地址则填入192.168.66.0,代表需要旁路的网段为这个网段。如此,旁路功能随即开通。后续使用中,客户端设备就可以直接通过66网段的网上邻居访问所在的内网网段了。

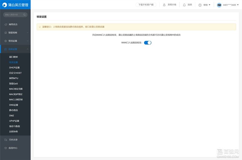
当然,如果蒲公英X1所在的局域网设备需要访问蒲公英网络中的电脑数据的话,则需要在蒲公英设备上开启WAN口入站路由转发,在此模式下,蒲公英X1网络中的数据就可以和其所在的局域网中的设备的数据进行双相透明访问,对于最终用户实际使用感觉来说,就像是在一个局域网中一样的使用。

需要特别说明的是,蒲公英的组网成员数量是受限的,并不是无限扩充的。其含智能硬件的网络专享标准版,最大的组网成员数量和免费版一致,都是3个成员(包含该硬件成员),如果需要更多的组网成员则需要付费购买。当然,我们可以从组网管理界面随时删除不用的客户端成员,从而添加新的组网客户端。

蒲公英的客户端软件为蒲公英VPN,目前已经覆盖了安卓,IOS,windows,linus,Mac五大基础系统平台,换句话,目前所有主流设备均有配套软件使用。软件在各个系统中的安装就不再赘述。软件安装完成后,用蒲公英X1绑定好的oray账号直接登录后,如果X1的设置按照上述设置完成无误后,所装客户端的电脑就可以通过既定的IP地址直接访问远端设备的数据了。

如上图所示,192.168.66.3实际为虫虫君家里的NAS的地址(电信网络),而客户端安装在虫虫君上班的工作电脑上(移动网络),直接通过远端访问,可以看到实际的访问效果,ping值普遍维系在70上下,而网上邻居的访问从浏览上还是比较流畅的,但是实际数据的访问速度,通过上面的性能表,我们可以看出,这个速率受限于旁路方网络的上传速率以及蒲公英服务器的转发速率,最大为2M,简单存储小数据还是可以接受的。

手机APP的安装和使用也非常的简单,安装过程不再赘述,安装完成后,直接用绑定的oray账号直接登录。使用的时候,点击连接,就可以连接到蒲公英网络,连接完成后,在app的资源库中就能看到共享文件目录的相关信息。

当然如果所列的资源没有所需要的,可以通过点击右上角的加号直接添加samba共享网络,填入主机所在的ip地址以及访问所需要的samba密码即可完成访问。
通过以上的测试以及使用,如果经常出差在外,而临时需要访问特定网络中的共享数据的话,蒲公英X1的实际使用效果还是非常不错的,一次性添加后,后期无缝访问,效果出众,虽然现在网盘非常方便,邮件、QQ微信等即时通讯工具非常流行,但是比起局域网直接访问的便利性而言,那么虫虫君还是喜欢通过网上邻居瞬时访问,尤其如果是同事间共享一些特定数据的话,网上邻居的便利性更加不言而喻。当然,实际使用中也还是有些功能受限,首先就是客户端数量,对于免费版和标准版,3个客户端的数量显然是不够的,而且3个客户端中,蒲公英硬件以及占据一个,那么只有另外2个客户端,通常一个人台式机,笔记本,手机,就已经有3个了,因此,希望这个数量还能有所增加!其次就是转发速率,标准版的2M和商业版的4M转发速率,对于现今动辄成百上千兆的文档大小而言,还是太慢了,尤其现在大家上网都是上百兆的网速,更不用说即将到来的5G了,而在这种网络应用时代,还回到数年前的2M到4M的网速,这个可能是蒲公英推广受限最大的障碍,希望上述缺憾在不久的将来能有所改善。


每日资讯
每日资讯
每日资讯
每日资讯
每日资讯 

每日资讯
每日资讯 

每日资讯
每日资讯 

每日资讯 

每日资讯 








